18
社区成员
发帖
与我相关
我的任务
分享我们很高兴地宣布Parasoft C/C++test 2022.1版本正式上线啦!
通过Parasoft C/C++test 2022.1版本,开发团队可以更快地交付合规的软件。最新版本延续了我们对简化软件测试的关注,补充了软件开发的创新特性和增强功能。
在这个版本中,您可以使用Docker Hub镜像构建高度自动化和可扩展的CI管道,无缝访问自动化代码分析。然后在您的IDE中使用VS Code插件来查看结果。
以下是C/C++test 2022.1中增强功能的快速列表:
|
增强的汽车合规包
我们扩展了汽车包,以帮助您达到汽车标准的合规性。
支持MISRA C:2012技术勘误2 (TC2)
MISRA C:2012的C/C++test规则集和合规报告已经更新,以反映MISRA技术勘误表2带来的变化。通过这些更新,Parasoft客户可以确保他们遵守MISRA标准的最新版本。
增强的安全合规包
DISA ASD STIG合规的新规则
我们添加了一个新的 DISA ASD STIG 规则集,以符合 DISA STIG 安全标准。
DISA ASD STIG明确要求扫描某些类型的漏洞。您可以使用具有高级静态分析功能的C++test来整理和分析结果,以便进行后续的报告和审计。违反指导原则的编码违规将通过STIG IDs进行报告,这消除了将SAST调查结果映射到STIG指导原则的需要,从而简化了法规遵从性工作。

增强的静态分析
我们增强了流分析引擎,以更好地支持现代C++结构,包括智能指针,如unique_ptr、shared_ptr、auto_ptr和weak_ptr.智能指针语义理解方面的这些增强可以精确跟踪资源使用并提高报告结果的质量和准确性。
Docker Hub库中的C/C++test容器镜像

您可以从 Docker Hub 下载现成的C/C++test容器镜像,以便在CI/CD工作流中使用从而简化其管道配置。您还可以在CI/CD工作流之外使用C/C++test Docker镜像,该镜像预安装了一系列开发工具,因此只需提取该镜像,就可以立即开始使用,或者根据您的需要定制该镜像。此外,Docker Hub上的文档附带了一个示例Docker文件,因此您可以应用您的定制。
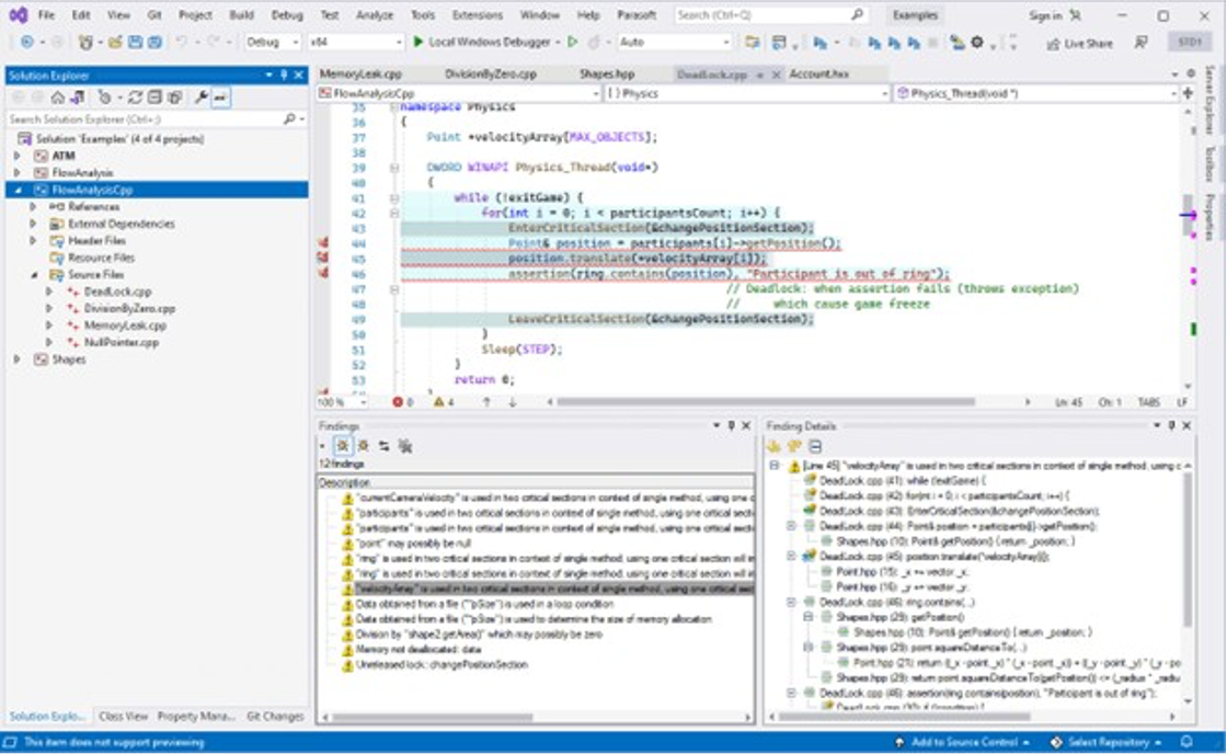
Visual Studio 2022的插件
开发团队可以使用Visual Studio的更新插件在IDE中运行静态代码分析并检查分析结果。更新后的C/C++test标准插件与Visual Studio版兼容。
这种增强通过消除不必要的IDE上下文切换提高了开发团队的工作效率并减少了工作量。

对编译器的支持
我们添加了对以下编译器的支持,如果您想了解我们支持的全部编译器,可以联系我们获取完整列表。
|
编译器 |
编译器标识符 |
|
GNU GCC 10.x (x86_64) |
gcc_10-64 |
|
GNU GCC 11.x (x86_64) |
gcc_11-64 |
|
Microsoft Visual C++ 14.3 |
vc_14_3 |
|
Microsoft Visual C++ 14.3 (x64) |
vc_14_3-64 |
|
Qualcomm Hexagon Clang 8.4 |
hexagon-clang_8_4 |
|
Synopsys Metaware ARC 2020.06 |
ccac_2020_06 |
|
Tasking TriCore 4.2 |
vxtc_4_2 |
|
Tasking TriCore 6.3 |
vxtc_6_3 |
对IDE的支持
我们增加了对以下 IDE 的支持:
Eclipse 2021-09 (4.21)
Eclipse 2021-12 (4.22)
Eclipse 2022-03 (4.23)
Visual Studio 2022
更新的测试配置
我们更新了以下测试配置:
AUTOSAR C++14 Coding Guidelines
CWE Top 25 + On the Cusp 2019
CWE Top 25 2019
DISA-ASD-STIG
Flow Analysis Aggressive
Flow Analysis Fast
Flow Analysis Standard
High Integrity C++
MISRA C 2004
MISRA C 2012
MISRA C++ 2008
SEI CERT C Guidelines
SEI CERT C Rules
SEI CERT C++ Rules
可用性改进
C/C++test Professional中的需求视图得到了增强。现在,您可以使用拖放操作将一个单元测试用例与一个特定的需求联系起来。这个新的能力简化了需求或者测试规范和测试用例之间的可追溯性链接的定义。
补充更新包括
C/C++test标准2022.1 Eclipse插件已得到增强,可支持最新的Eclipse IDE版本2021-09、2021-12和2022-03。
许可证
升级到 2022.1 可能会导致 Windows 和 Linux 上的机器 ID 发生变化。在向 Parasoft 请求新许可证之前,请验证您的机器 ID。有关验证您的机器 ID 的信息,请联系您的Parasoft代表。
下载和详细信息
如果您目前不是Parasoft C/C++test用户,但希望了解这种统一、完全集成的测试解决方案来帮助您的团队开发安全可靠的C和C++软件,欢迎联系我们。