求问啊!按照教程装了mscv2017_64,也勾选上了,为啥还是打不开源文件

farstar在coding 2022-12-11 22:45:25

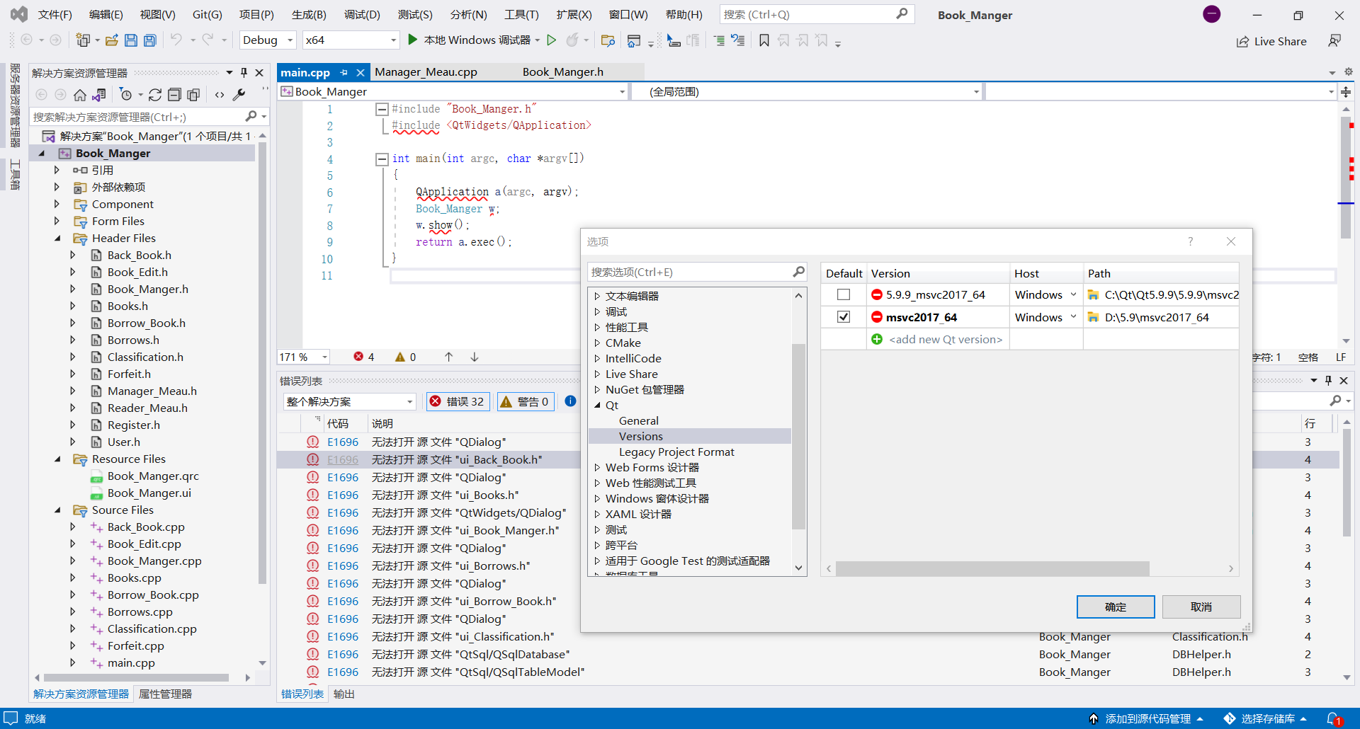
 如图,后面还是无法打开一大堆。

VS2022,Qt5.9.0, vstools是最新版的2.9.1

...全文
99 1 打赏 收藏 转发到动态 举报
写回复
用AI写文章
1 条回复
切换为时间正序
请发表友善的回复…
发表回复
  • 打赏
  • 举报
回复

Qt的模块里 widgets gui 要选上。在项目属性里选择,右键单击 Book Manager,看看Qt属性或者选项,把模块勾上。好久不用VS Addon了,可能选项的位置变了,但一定有。你想如果想搞UDP,不得 QT += network吗,这个qmake的功能对应在VC里一定有个地方设置的。

21,466

社区成员

发帖
与我相关
我的任务
社区描述
Qt 是一个跨平台应用程序框架。通过使用 Qt,您可以一次性开发应用程序和用户界面,然后将其部署到多个桌面和嵌入式操作系统,而无需重复编写源代码。
社区管理员
  • Qt
  • 亭台六七座
加入社区
  • 近7日
  • 近30日
  • 至今
社区公告
暂无公告

试试用AI创作助手写篇文章吧