失物招领系统进度展示-林泓一、陈鑫

林泓一 2022-12-13 22:43:52

首页预览、物品分类、用户发帖、收藏、物品详情页展示、搜索功能已完成

后端存取操作已完成

bug:发布页面物品类别的冒泡事件、联系方式的隐私保护、搜索历史重复

 collection表及其内容

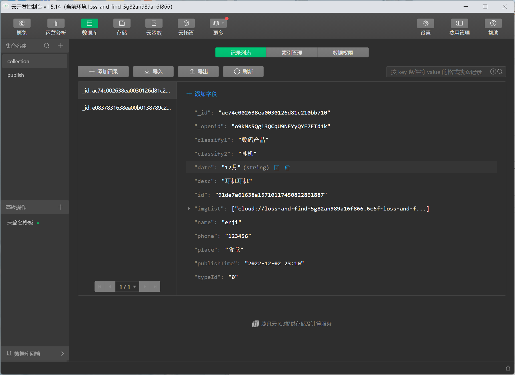
publish表及其内容

 本周工作进展:完成搜索功能和发布功能

 

...全文
654 回复 打赏 收藏 转发到动态 举报
写回复
用AI写文章
回复
切换为时间正序
请发表友善的回复…
发表回复

57

社区成员

发帖
与我相关
我的任务
社区描述
NUE软件工程教学社区
软件工程 高校
社区管理员
  • moonmontest
加入社区
  • 近7日
  • 近30日
  • 至今

试试用AI创作助手写篇文章吧