Code帮-概要设计和数据库设计Q&A

Code帮帮队 2025-11-03 17:10:59
这个作业属于哪个课程202501福大-软件工程实践-W班
这个作业要求在哪里团队作业——概要设计和数据库设计
这个作业的目标回答答辩时提出的问题,撰写Q&A博客
其他参考文献

目录

  • Q&A 问题解答
  • 1. 类图和ER图不一致问题
  • 2. 系统设计说明书问题
  • 3. 模块类图缺失问题
  • 系统维护模块
  • 数据分析模块
  • 错题管理模块
  • 复习计划模块
  • 用户管理模块
  • 首页模块
  • 个人中心模块

Q&A 问题解答

1. 类图和ER图不一致问题

Q:类图和er图中的关系部分不符

A:修改后的类图:

img

2. 系统设计说明书问题

Q:系统设计说明书中缺少前端接口,用况图多余

A:我们进行了相应的补充和修改,由于图片较大不方便展示,已提供新系统设计说明书下载

Code帮_系统设计说明书.pdf 1.16M

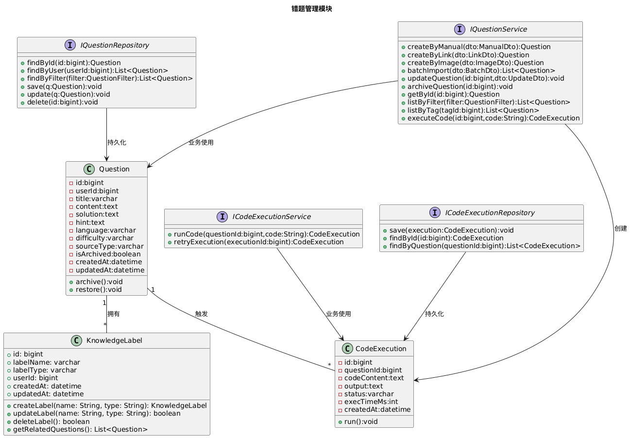
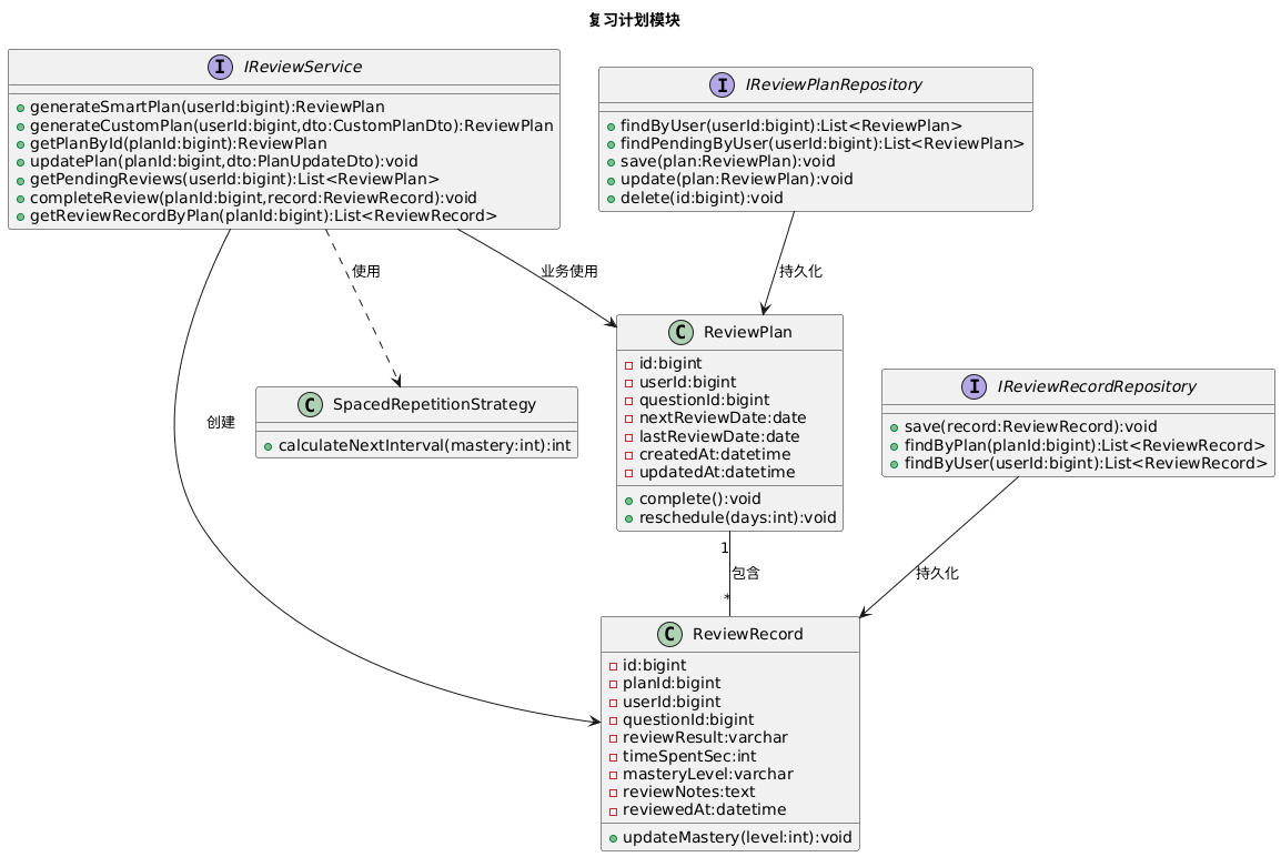
3. 模块类图缺失问题

Q:各个模块缺少具体的类图

A:

系统维护模块

img

数据分析模块

img

错题管理模块

img

复习计划模块

img

用户管理模块

img

首页模块

img

个人中心模块

img

...全文
59 回复 打赏 收藏 转发到动态 举报
写回复
用AI写文章
回复
切换为时间正序
请发表友善的回复…
发表回复

112

社区成员

发帖
与我相关
我的任务
社区描述
202501福大-软件工程实践-W班
软件工程团队开发结对编程 高校 福建省·福州市
社区管理员
  • 202501福大-软件工程实践-W班
  • 离离原上羊羊吃大草
  • MiraiZz2
加入社区
  • 近7日
  • 近30日
  • 至今
社区公告
暂无公告

试试用AI创作助手写篇文章吧