271
社区成员
发帖
与我相关
我的任务
分享1.作业最终整体架构设计
1.1架构设计

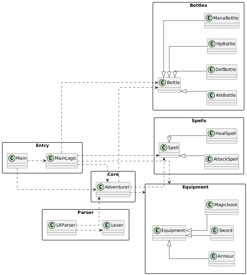
如图
整体上,我把代码程序分成几个部分:
Main 负责读入指令并分发给 MainLogic,MainLogic 根据 type 调用对应方法,以避免在 main 里堆太多业务代码导致 Junit 测试挂掉。Adventurer 是核心类,负责管理一名冒险者的:hitPoint / atk / def / mana / money物品这边我用继承做了一个层次:
Bottle → HpBottle / AtkBottle / DefBottle / ManaBottleEquipment → Sword / Magicbook / ArmourSpell → HealSpell / AttackSpelluse、fight 的时候,就可以先按父类处理,再根据具体子类决定是加血、加攻、防御还是扣血,这样代码会清楚一点。Adventurer 里,然后用 employerId 记录上级、employeeIds 记录下级,再用小方法判断“是不是上级 / 是不是盟友”,所有 use、fight 之前都会先用这套关系过一遍。援助也是在同一个关系里往下找下级,看谁能放治疗法术帮忙加血。然后,lr 指令则用 Lexer + LRParser 把 King(Knight(Archer),Rogue) 这种字符串解析成一堆雇佣关系,也相当于一次性做很多次 ar。 1.2 在迭代中的架构调整及考虑
第三次迭代:
我新增了MainLogic代码,让Main 只负责读输入就好;我在 MainLogic 里集中写创建物品的方法(像简易工厂),而战斗和背包的细节都交给 Adventurer。
第四次迭代:
在 Adventurer 里加 employerId / employeeIds,然后用 isSuperior / isAlly判断“是不是上级 / 是不是盟友”,这样所有 use、fight 指令统一先用这两个方法检查关系,再决定能不能动手,这样雇佣规则就只用写一遍,别的地方直接复用就好了。
第五次迭代:
我另外写了 Lexer 和 LRParser 两个类,专门把 A(B,C(D)) 这种 lr 字符串拆开,解析他们的雇佣关系,再丢回原来的建关系逻辑里,这样也考虑到“解析字符串”和真正业务是分开的,后面debug就会更好改。
2. 使用JUnit的心得体会
一开始我完全不会写测试,我甚至不懂这个是什么来的。我只会把assertEquals 改一改,再不行求助ai。后来慢慢习惯先写几条简单的用例再改代码。在这几次作业里,我主要给 Adventurer 的加血 / 加攻、防御、金币结算,还有各种Method写了单元测试,顺便把边界情况(血量到 0、钱变成 0、属性上限)都跑一遍。总体感觉是,虽然一开始写测试有点麻烦,但后面迭代越来越多,能直接复用以前的测试来帮我检查,比人工对拍检查方便很多,不然就我不懂要检查多久那个代码错在哪。
3. OOpre学习心得
上这门课之前,我只会写 C和Python(也忘得差不多了),我习惯把逻辑一股脑写完,最多拆几个函数,函数之间靠一堆参数和全局变量在那边互相传。刚开始写 Java 的时候,完全不习惯先想对象这种写法。什么都要先想“类”和“对象”,感觉写个小功能也要绕一大圈,有时候自己都会绕晕不懂在写什么。从过程到对象,对我来说最大的变化是思维方式吧。比如我不再是想写完这道题过了测试点就结束,而是会先想以后还要在这个基础上迭代几次,我现在这样写后面很难改怎么办?就开始意识到封装、扩展性那些的重要性,主要是不想被自己之前写的代码坑。
4. 对OOPre的建议