271
社区成员
发帖
与我相关
我的任务
分享
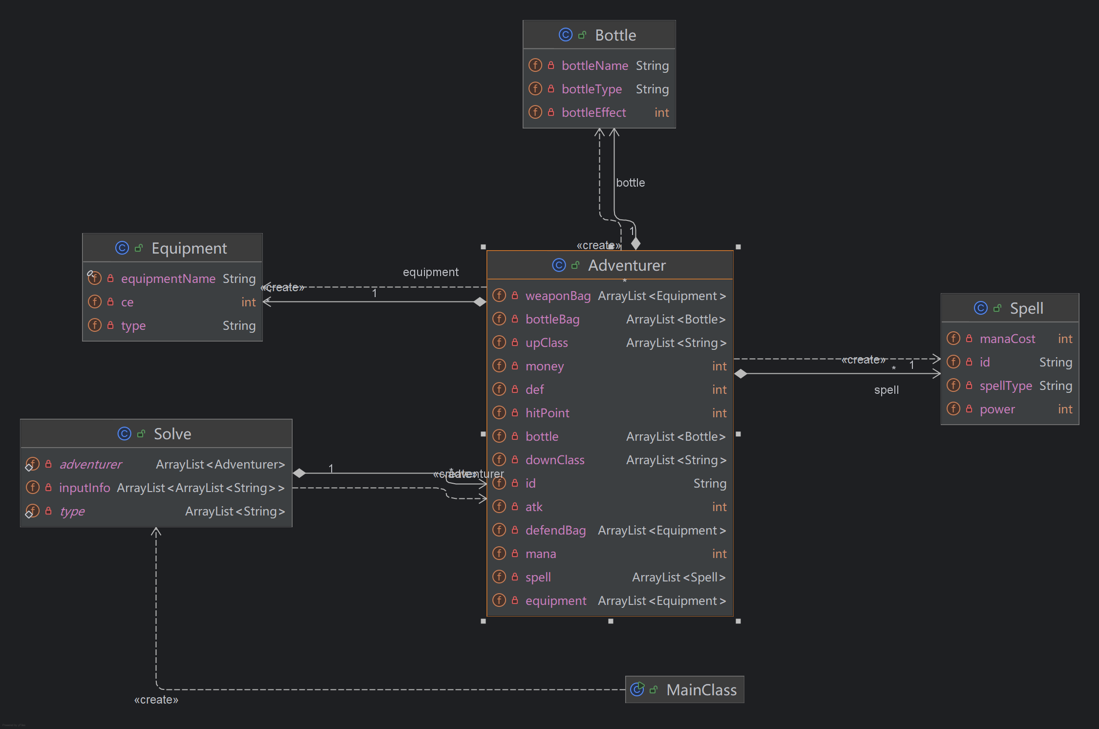
通过Solve 对输入分析调用其它对象实现逻辑判断并输出,存储adventurer,通过Adventurer实现spell,equipment和bottle的管理,并存储雇佣关系,Bottle,Equipment和Spell存储具体的属性。
使用JUnit能够通过编写测试,有效地初步检查出自己代码的错误。使用JUnit可以抛开整个代码,关注某一部分的代码,通过调用代码提供输入,对比输出或者参数的变化来判断这一部分的代码的正确性。相比于创造输入样例对比输出的测试方式,JUnit测试更具体细节。可以更快地缩小debug的范围。
使用过程中一定要注意assertSame和assertEquals的区别,否则可能导致意想不到的报错。使用JUnit时,可以通过多次调用多次判断的形式,扩大测试的范围。
在接触OOPre前,我并没有系统地学习JAVA语言。接触到JAVA语言后,最令我印象深刻的就是java类的设计,将程序语言封装成不同的类,类之间又通过方法相互调用。这种以对象为基本点的编程方式是我在先前的学习中所不熟知的,给我一种耳目一新的感受。相比于C语言我还觉得Java有着很多方便的“函数”,这也为我能够更多地考虑思路架构而不是具体实现提供了条件。
个人认为学习面向对象,最重要的还是掌握课程名这几个字的含义,既要借鉴先前学习的语言的一些经验,也要明确面向过程语言与面向对象语言的差异。